[Course]テクニカルアーティスト,馬原伸夫_우마하라노부오 Details
トレーラー
テクニカルアーティスト 馬原伸夫
この講座では、属性の振る舞いを「理屈」で捉え、説得力あるVFXを構築するための思考プロセスを伝授します。
続いて、火・雷・水・風の「4大属性」をテーマにした実践へ移ります。各属性が持つ自然の法則を分析し、熱量の揺らぎや幾何学的な閃光などを、視覚的なノード操作のみで組み立てる手法を身につけます。
最後に、作成した素材とシェーダーを統合し、一つの完成されたアセットへと仕上げます。実機のパフォーマンスを考慮したデータ最適化や、企業に響くポートフォリオ構築のノウハウまで完全網羅。
ノード接続とロジックで高品質なエフェクトを構築するプロのワークフローを、Colosoで体験してください。
受講生全員に提供
馬原伸夫の講座だけの特典
-
馬原伸夫のゲームエフェクト制作ノウハウを含む、講義動画23本を期間制限なしで受講可能 -
講座を通して4点の作品を完成 -
Unity Projectsデータなどの資料を提供
講義資料の詳細
-
学習用資料- 講座解説資料 -
実習用資料- マスターシェーダー(Unity Package)
- Substance ファイル(.sbs形式)
- Unity Projectsデータ(Zip / Github)
馬原伸夫のポートフォリオ
-
トルネードエフェクト
-
雷エフェクト
-
演出エフェクト
-
炎エフェクト
-
ボール
-
トルネードエフェクト水
-
雷エフェクト
-
ディストーションエフェクトループ
-
攻撃エフェクト
講座の例題
下記のような内容を学べます。
-
サブスタンスで作るエフェクトテクスチャー -
エフェクトシェーダーの作成 -
炎のエフェクト:燃え上がり
-
雷のエフェクト:雷の閃光 -
水のエフェクト:うねり -
風のエフェクト(トルネード)
-
最終完成作品1
雷エフェクト:雷の閃光 -
最終完成作品2
水エフェクト:うねり -
最終完成作品3
炎エフェクト:燃え上がり -
最終完成作品4
風エフェクト:トルネード
※上記の画像は講座に対する理解を深めるためのイメージです。
この講座のポイント
絵心不要!プロシージャル手法で作る高効率なテクスチャ制作
手描きに頼り切るのではなく、ノイズや計算(プロシージャル)を組み合わせて、エフェクト用の素材を作る方法を解説します。「絵を描くセンス」に頼らずとも、タイリングが美しくアニメーションさせやすい実用的なテクスチャを、ロジカルに量産するノウハウをお教えします。
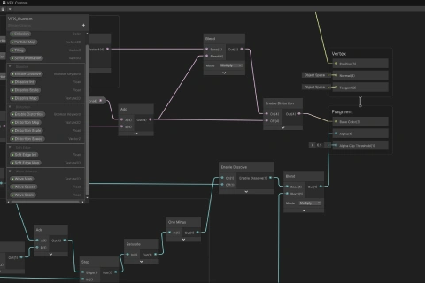
標準機能に縛られない、独自の「エフェクトマテリアル」構築術
Unity標準のシェーダーでは実現しきれない「動かし方」や「多様な表現」を、Shader Graphを用いて自作します。仕組みから理解してマテリアルを構築することで、思い通りの表現を形にするための“武器”を、自ら創り出すスキルをお伝えします。
4大属性を理屈で紐解く、エフェクトの「振る舞い」と思考プロセス
火、雷、水、風といった各属性が、なぜそのように見えるのかという「理屈」から解説します。単に色を変えるだけでなく、上昇速度や消失のタイミングなど、それぞれの属性に合った「振る舞い」をロジックで制御するための実践的な思考プロセスをお届けします。















